Investigating the needs of older adults with type 2 diabetes and conceptualizing a healthy diet management application: a conceptual design | BMC Geriatrics
This section summarizes the coding process used to analyse transcripts from interviews with 12 older adults participants with type 2 diabetes. With consent, interviews were recorded, transcribed, and translated, with transcripts included in the appendices. The coding process, summarized in Table 2, helped identify key themes and recurring issues related to dietary needs and perceptions of smart products, each coding collected from the transcript will be kept together to create themes in the next section. These themes reflect a strong need for user-friendly, accessible technology that offers practical dietary support and integrates well with the daily routines and health management needs of older adults with type 2 diabetes. Next step will proceed to category the codes into theme for further research. Two main research questions guided the analysis: situation and needs of older adults with type 2 diabetes on their daily diet, and their perception toward smart applications for a healthy diet. A total 4 common themes were extracted and coded from transcribed interview through qualitative software Atlas.ti. These themes support the first research question and serve as criteria for the proposed framework, guiding future smart product design.
Summarised theme 1: knowledge and guidance for healthy diet
This theme reflects the participants’strong need for clear and practical dietary guidance to manage blood sugar effectively as Fig. 2 presented. Many expressed confusion about which foods are suitable for diabetes, revealing a gap in basic nutrition knowledge. Through inductive coding, four key categories emerged: “Lack of Diet Knowledge, Want to Learn Diet Knowledge, Importance of Diet Knowledge, and Have No Idea on Eating”. Participants expressed a significant lack of confidence and knowledge regarding proper dietary habits. The interview participants used their own words to express their issues and worries, they reported confusion about what foods are suitable and how to manage portion sizes (see supporting documents 10).

Theme 1 generation and network among codes, categories and themes. (Source: Exported from Atlas.ti)
“I don’t know which foods are suitable for diabetics to eat. I do need more guidance to control my diet.” — Participant A01
“I’d appreciate guidance that’s practical and easy to follow. Something that gives me meal ideas or tips on what to avoid would be really helpful.” — Participant A05
“I know that I need to be moderate and I can’t eat sugary things, but I don’t know how to eat them specifically.”— Participant B01
Participants not only acknowledged diet as crucial to their health but also felt unsure about how to apply this knowledge. While some showed a desire to learn, others felt completely lost, indicating the need for structured, easy-to-understand resources. Smart products can address this gap by offering personalized advice, interactive tools, and meal planning features. By doing so, they can support older adults with type 2 diabetes in making informed food choices and improving their overall dietary habits.
Summarised theme 2: practical dietary and health management
This theme captures participants’ need for smart product features that support daily diabetes management as Fig. 3 presented. Key functions desired include meal planning, real-time blood sugar monitoring, and dietary feedback. These tools help users make informed choices and adjust their habits based on glucose readings. Many interview participants emphasized the importance of practical features for managing their diabetes, including food tracking, blood glucose monitoring, and dietary feedback (see supporting documents 10).

Theme 2 generation and network among codes, categories and themes. (Source: Exported from Atlas.ti)
“I know that diabetes requires diet control, but sometimes I am still not sure how to eat specifically. I also hope there will be a better way to manage it.” — Participant B04
“It can help more people manage their diet, which is definitely meaningful.” — Participant A02
“It definitely makes sense. It can help more people manage their diet. I also have the need for healthy diet. Designing it will help everyone.”— Participant A03
“I’d appreciate guidance that’s practical and easy to follow. Something that gives me meal ideas or tips on what to avoid would be really helpful.”— Participant A05
Participants also emphasized the importance of easy integration into daily routines, preferring features that are simple, practical, and non-intrusive. Overall, this theme highlights the value of user-friendly smart products that provide ongoing support for healthy eating and effective diabetes control.
Summarised theme 3: user support and motivation
The emotional aspect of health management emerged as a critical factor, with users expressing a need for ongoing motivation and support. Participants noted that the presence of reminders, encouragement, and user communities could foster a sense of accountability and help them stay consistent with their dietary goals. This theme emphasizes the need for features that provide motivational support, such as goal-setting tools, reminders, and a feedback loop to reinforce healthy behaviors. Figure 4 presented the theme 3 generation and network among codes, categories and themes. The interview participants shared different opinions according to their own situation and experiences, several words were most frequently mentioned and recorded. Motivational features—such as goal tracking, reminders, and emotional encouragement—were identified as essential for sustaining long-term engagement (see supporting documents 10).

Theme 3 generation and network among codes, categories and themes. (Source: Exported from Atlas.ti)
“I’ve tried to follow advice from my doctor, but I feel like having more structured help or reminders would keep me more accountable. I need that extra push to stay consistent.” — Participant A04
“It would be useful to have regular reminders and alerts that ensure I’m staying on track with my dietary plan, as well as motivational support to encourage healthier eating habits.” — Participant A01
“The main barrier for me is motivation. It’s hard to stay disciplined when I’m not feeling well or when I’m busy.”— Participant A05
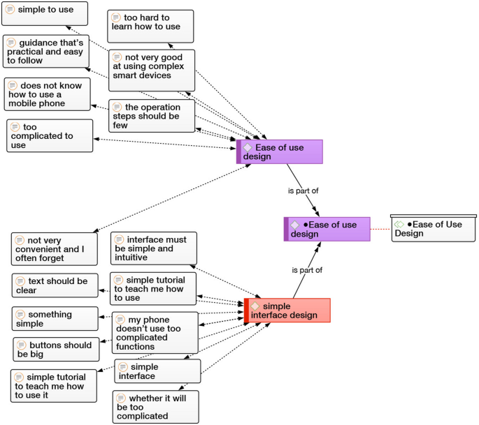
Summarised theme 4: ease of use design
Ease of use was a recurring concern, with many participants expressing difficulties with complex technology. They preferred simple, intuitive interfaces with clear text and large buttons, making it easy for older adults users to navigate the product. This theme underscores the importance of designing user-friendly interfaces, particularly for older adults who may have limited experience with smart devices. Simple tutorials and customization options are also essential to ensure that users feel comfortable and empowered when using these products. Figure 5 presented the theme 4 generation and network among codes, categories and themes. Ease of use emerged as a critical factor. Participants emphasized the need for clear, simplified navigation with larger fonts and fewer steps (see supporting documents 10).

Theme 4 generation and network among codes, categories and themes. (Source: Exported from Atlas.ti)
“I don’t use smart devices very often, and my phone doesn’t use too complicated functions.“— Participant A03
“I have an old-age phone, I don’t know how to use it. I don’t understand.“ — Participant B05
“I am not very good at using complex smart devices, so the interface must be simple and intuitive. The buttons should be big, the text should be clear, and the operation steps should be few. It would be even better if there was a simple tutorial to teach me how to use it.”“ — Participant B01
These four themes provide a grounded understanding of the practical, emotional, and cognitive needs of older adults with type 2 diabetes. They serve as core design criteria for the proposed ageing-oriented smart product interface design framework and support future development of inclusive digital health tools.
Validity and reliability of the interview
To ensure the validity and reliability of the interview data, several strategies were implemented. First, triangulation was applied by cross-verifying the interview results with findings from the literature review, as illustrated in Fig. 1. This approach helped confirm that the interview questions effectively captured the intended constructs related to the needs and experiences of older adults with type 2 diabetes. Additionally, thematic analysis was conducted using ATLAS.ti software to identify consistent patterns and themes across participants’responses. This analytical process contributed to the internal consistency and coherence of the findings. To further enhance the trustworthiness of the data, member checking was employed. Selected participants were contacted after the interviews to review and validate key points and interpretations derived from their responses. This step ensured that the findings accurately reflected the participants’ perspectives. Finally, the study involved peer debriefing, where research team members independently reviewed coding procedures and thematic interpretations. This served as an internal audit to reduce potential researcher bias and strengthen the credibility of the analysis. Collectively, these methodological steps ensured that the interview data were both valid and reliable, supporting the robustness of the qualitative findings presented in this study.
Summary of the findings of interview
This section synthesizes the insights gained from interviews with older adults with type 2 diabetes, addressing their preferences and needs regarding smart health products. The analysis, visualized through a word cloud and code mapping in Fig. 6, underscores the significance of a user-centered design approach. Key findings indicate that older adults with type 2 diabetes prioritize personalized food recommendations, user-friendly interfaces, and real-time glucose tracking capabilities in smart products.

The world’s cloud of need for older adults with type 2 diabetes. (Source: Exported from Atlas.ti)
Participants expressed a significant need for personalized dietary guidance, emphasizing the importance of tailored meal plans that consider their health conditions and lifestyle. They also highlighted the necessity for motivational support features within smart products, such as reminders and motivational messages, to help them adhere to their dietary and medical regimens.
Moreover, the interviews revealed a gap in dietary knowledge among the older adults, indicating a strong demand for educational content within smart health applications. This educational component should provide clear, practical dietary advice that is easy to understand and apply in daily life. The findings also pointed towards the importance of ease of use in design. Users desire interfaces that are simple, intuitive, and do not require extensive technical knowledge to operate, thereby reducing barriers to adoption and use.
According to these findings, the key themes identified from the interviews include “Knowledge and Guidance for Healthy Diet”, “Practical Dietary and Health Management”, “User Support and Motivation”, and “Ease of Use Design”. (As presented in Fig. 7). These themes are crucial for the development of a conceptual framework aimed at guiding the design of smart products for older adults with type 2 diabetes.

Summary of The categories map. (Source: Exported from Atlas.ti)
These insights are instrumental in shaping a proposed model that prioritizes comprehensive health management, personalized guidance, and user-friendly, supportive design. The model serves as a valuable guide for future research endeavors and practical applications within the realms of healthcare and technology, ensuring that smart products are not only technologically advanced but also emotionally engaging and accessible to the older adults demographic.
Design and development of conceptual design
The conceptual design of the healthy diet app for older adults with type 2 diabetes is grounded in user-centered design (UCD) principles and supported by usability frameworks such as the Technology Acceptance Model (TAM). This phase integrates theoretical constructs with practical design inputs to ensure that the product addresses the cognitive, physical, and behavioural needs of older adults.
As illustrated in Fig. 8, the design process begins with the development of user personas and scenario-based analysis to contextualize user behaviour within real-world dietary routines. Drawing on Li et al.’s persona (Table 3), key attributes such as chronic illness, cognitive limitations, and dietary requirements inform the app’s foundational structure. This aligns with UCD practices emphasizing empathy and accessibility in early design stages.

Procedure of app design for older adults with type 2 diabetes. (Source: Author’s own drawing)
A competitive analysis was conducted to assess existing market solutions and uncover usability gaps, particularly in interface simplicity and functionality alignment with older adults’ abilities. Building on this, the need analysis incorporated TAM variables—Perceived Usefulness (PU), Perceived Ease of Use (PEOU), and Self-Efficacy (SE)—to translate user expectations into actionable design requirements.
The subsequent phases applied information architecture principles to structure content hierarchies and optimize navigation. Consistent with usability heuristics (e.g., Nielsen’s principles), interface and appearance design focused on minimizing cognitive load, maximizing clarity, and ensuring error-tolerant interactions. Task scenarios, such as meal preparation and glucose monitoring, were simulated to validate operation flows under realistic constraints.
The iterative testing phase introduced prototype evaluations through usability tests, with revisions based on feedback loops aimed at refining the user experience. This holistic process demonstrates the fusion of theoretical usability principles with practical design strategies to support older adults with type 2 diabetes in managing their health more independently and effectively.
Need analysis and programme options
Based on the literature review and interviews, the study summarizes the key needs of older adults with type 2 diabetes—such as diet guidance, knowledge, motivation, and health management—into product design variables and user perceptions. Table 4 below outlines user scenarios, behaviors, goals, and indicators for each need. Proposed solutions include features like personalized meal plans, interactive learning, real-time tracking, reminders, and virtual assistants. These aim to support glucose control, improve knowledge, and simplify daily tasks. The design emphasizes AI recommendations, community interaction, and customization to enhance health outcomes and user satisfaction.
Development of high-fidelity prototype
The high-fidelity prototype was developed to represent the core functionalities and user interface (UI) tailored for older adults with type 2 diabetes. It incorporated five primary modules—“Home” icon (diet tracking), “Health” icon (health monitoring), “Scan” icon (food scanning), “Knowledge” icon (educational content), and “Activity” icon (exercise recommendations), each aligned with the needs identified through user persona analysis and task scenarios (see Table 5).
Developed using Figma, the prototype simulates realistic user interaction, allowing stakeholders to engage with the application’s structure and interface flow. To streamline presentation, page content has been consolidated to focus on the functional value of each module while minimizing descriptive redundancy.
Although a full usability evaluation has not yet been conducted, a structured usability testing phase is planned. This will involve task-based scenarios to evaluate ease of navigation, comprehension of features, and overall user satisfaction among older adults with type 2 diabetes. (To preview the interactive prototype, please check supporting document 6.)
Diet function page
The Diet Function page is designed to help users manage their daily meal plans, track caloric intake, and monitor diet-related goals. Based on the key function 1 diet requirement, a diet function structure diagram was developed to provide guidance for the following prototype interface, wireframe and UI design which were presented in Fig. 9. It provides an overview of the daily meal plan, displaying caloric intake and progress through visual elements like bars and graphs. Users can view and log meals for breakfast, lunch, and dinner while keeping track of their macronutrient breakdowns, including carbohydrates, proteins, and fats. The interface supports personalized meal plans and manual input for food logging, with visual food recommendations to make the experience engaging. Additionally, the page includes a water intake tracker, allowing users to monitor their hydration through simple, intuitive icons.

Prototype design flow of diet function page. (Source: Author’s own drawing)
The page also features comprehensive diet goal tracking with visual analytics, offering insights into users’caloric consumption trends over time. The interface emphasizes ease of use, providing meal recommendations based on previous dietary data, while also supporting users’dietary goals with clear visual representations of their progress. Through a combination of personalized meal planning, food logging, water tracking, and graphical feedback, the Diet Function page serves as a practical tool for users to maintain a balanced and healthy diet.
Health function page
The Health Function Page serves as another key function of the application, offering users a detailed and accessible overview of their health metrics, including blood sugar levels, weight, and other vital signs. Based on the key function 2 requirement, a health function structure diagram was developed to provide guidance for the following prototype interface, wireframe and UI design which were presented in Fig. 10. This page is meticulously designed to be both informative and user-friendly, featuring a dashboard that presents health data through intuitive graphs and charts. The visual representation of trends over time allows users to monitor their health status effectively and identify patterns that may require attention. At the forefront of the Health Function Page is the user’s profile, complete with a profile picture, nickname, and a brief introduction, fostering a personalized experience. The page is equipped with interactive elements such as sliders and dropdown menus, enabling users to customize the data they view and filter it according to specific dates or time ranges. In this page, the family members or caregivers can easily access the health data to assist with the older adult’s daily activities. Additionally, the page includes tools for health management, like medication reminders and a calendar for health check-ups, which are essential for users who need to adhere to treatment plans and maintain regular health monitoring.

Prototype design flow of health function page. (Source: Author’s own drawing)
Scan function page
The Scan Function Page is a pivotal feature of the application, designed to streamline the food tracking and recording process for users. Based on the key function 3 requirement, a scan function structure diagram was developed to provide guidance for the following prototype interface, wireframe and UI design which were presented in Fig. 11. For future app development, the ML Kit platform—an open-source machine learning framework will support on-device AI analysis. ML Kit provides robust and accessible tools for integrating AI-powered features such as image recognition and text extraction, making it an ideal solution for elderly-friendly smart applications. Utilizing AI technology, this page allows users to capture images of their meals, which are then analyzed to log with the application. This, in turn, supports users in making well-informed decisions regarding their dietary habits and overall health. The Scan Function Page is a testament to the application’s dedication to providing a comprehensive tool that meets the diverse needs of its user base, promoting a healthier lifestyle through informed food choices.

Prototype design flow of scan function page. (Source: Author’s own drawing)
Knowledge function page
The Knowledge Function Page within the application is a specially crafted educational resource aimed at enhancing users’understanding of diabetes management. Based on the key function 4 requirement, a knowledge function structure diagram was developed to provide guidance for the following prototype interface, wireframe and UI design which were presented in Fig. 12. This page is a repository of curated articles and resources that provide comprehensive information on various aspects of living with diabetes. It is organized into accessible categories like’Recommendation’,’Diet’, and’Medicine’, each designed to offer focused insights into different facets of diabetes care. The page also features a robust search function with filters for’Hot news’,’Interested’, and’History’, allowing users to efficiently find relevant content and revisit past readings.

Prototype design flow of knowledge function page. (Source: Author’s own drawing)
Furthermore, the Knowledge Function Page is a testament to the application’s dedication to user empowerment through knowledge. It is designed to be a go-to resource for users seeking to deepen their knowledge about diabetes, offering a mix of scientific articles and practical advice from healthcare professionals. The page’s educational content is presented in an easily navigable format, with thumbnails and brief descriptions for each article, facilitating quick browsing and selection. By offering this wealth of information, the page supports users in making informed decisions about their health and encourages a proactive approach to managing their condition, ultimately contributing to their overall well-being.
Activity function page
The Activity Function Page encourages diabetic users to stay active by offering personalized workout plans, calorie tracking, and progress monitoring, as Fig. 13 presented. It includes daily exercise schedules, estimated calorie burn, and visual activity graphs. Users can log workouts, explore new activities, and track progress with intuitive features like”Start workout”and date selection. Designed to be engaging and motivational, this page supports users in building consistent, healthy exercise habits as part of overall diabetes management.

Prototype design flow of activity function page. (Source: Author’s own drawing)
link
